美赛制图速成软件推荐
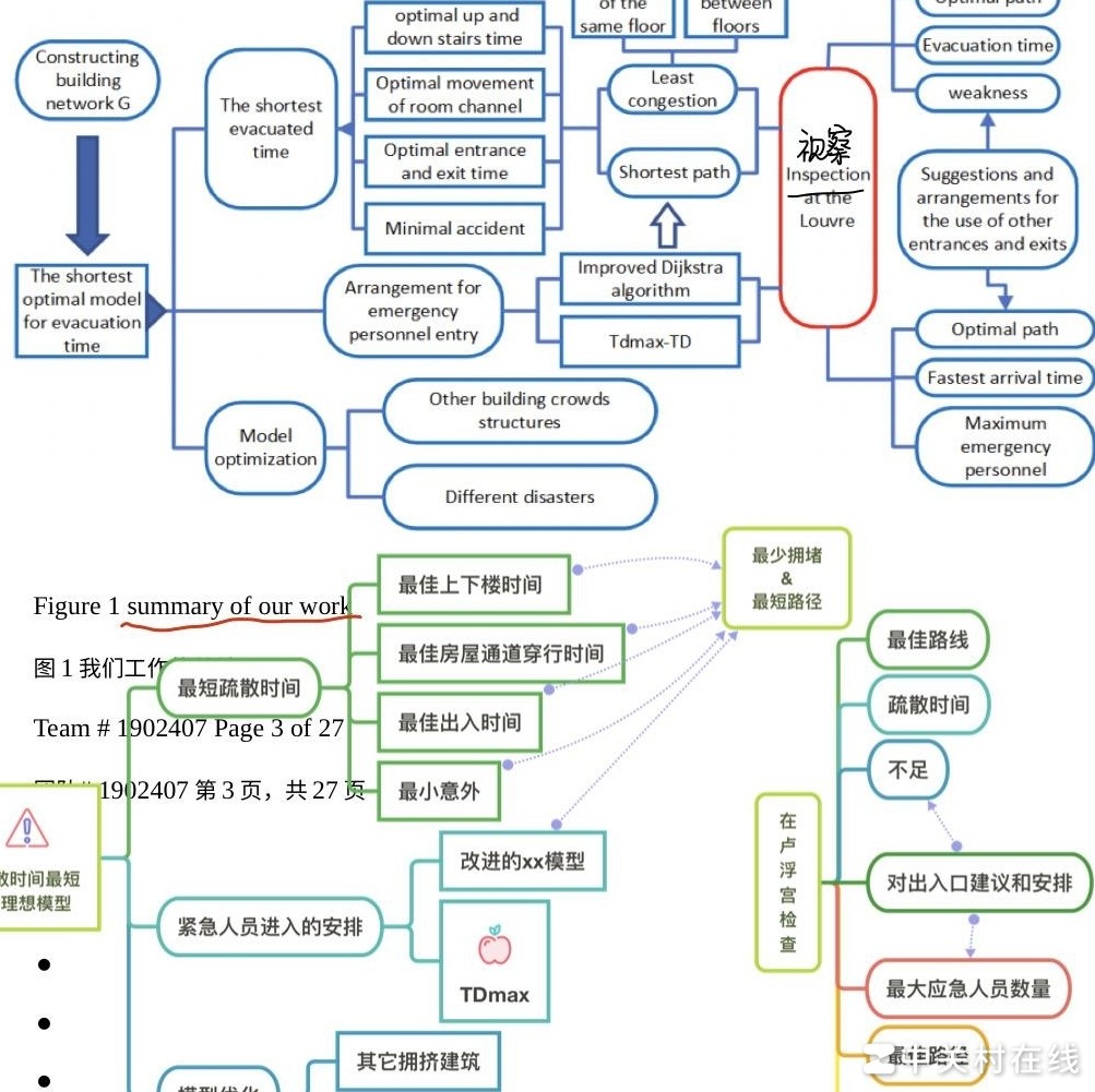
举报以2019年美赛D题卢浮宫疏散为例,探讨楼梯示意图与P2思路图的绘制方法。尽管采用思维导图形式,但使用MindNode或亿图图示均难以完全复现原图效果。经过尝试,最终仍选用MindNode完成绘图,通过灵活调整结构与样式,较好地还原了所需表达的逻辑关系与空间布局。
请大家协助解决几个问题。
楼梯图可用CAD绘制,建筑类建议学习CAD。制作精美仿真效果图可使用3ds Max、SketchUp或Revit等软件,配合渲染插件提升视觉效果。
制作实时数据可视化的图像,可选用Matlab或Python。两者均适用,但Python更易上手,资源丰富,适合快速学习与应用,是更高效便捷的选择。
像几何图、流程图这类无需数据调整的简单图形,使用亿图是否已经足够满足需求?

